
TXDBGrid component is a powerful functional extension of standard TDBGrid
component. TXDBGrid component looks beautiful and implements many additional
features like: fixed columns, Windows themes and custom styles, many variants
of gradient drawing, proportional scrolling for any DataSet even filtered,
expandable columns and title headers, checkboxes, hot buttons, title and
indicator images, many variants of pictures drawing into cells, sorting markers
and multicolumns sorting, enhanced lookup list, data list, calculator, calendar,
storing and loading columns layout, enhanced support for bdRightToLeft BiDiMode,
extended rows, columns and cells selection, auto-number and auto-select column,
hints and tooltips, column stretching and many, many more ...
TXDBGrid offers in addition: auto-updated quick sequence number, auto-changed
sorting order for all standard DataSet descendants (ADO, BDE, CDS, DBX, IBX,
FireDAC) and many of third-party DAC components, auto-calculated totals values
for whole DataSet and/or for SelectedRows, 4 kinds of integrated totals footers,
extended lookup columns, universal search panel, integrated filtering system and
auto-filter list for each column.
TXDBGrid is fully compatible with standard TDBGrid and can be used as a
replacement without losing existing values. TXDBGrid has its own Column Editor
and Designer, which can fully support all new column's properties.
TXDBColumn represents a standalone column editor. TXDBColumn performs the same
functionality as inplace editor for the selected column in TXDBGrid component.
TXDBColumn directly uses all column's properties set in TXDBGrid. The result
of data editing in TXDBColumn is returned to the TXDBGrid.
TXDBEditor represents a standalone field editor. TXDBEditor performs the same
functionality for a field in DataSet as inplace editor in TXDBGrid component.
TXDBEditor allows to set properties similar to the column properties in TXDBGrid.
The result of data editing in TXDBEditor is stored directly to the DataSet. When
DataSource property is not assigned TXDBEditor can work as non db-aware editor.
TXDBNavigator represents a gradient database navigator. TXDBNavigator is a functional
extension of standard TDBNavigator. TXDBNavigator introduces several new properties to control border of buttons,
gradient drawing style and parent's background.
Go to the top of this page
Overview
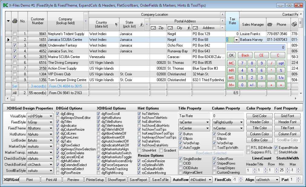
Main advantages of TXDBGrid:
- Hints and ToolTips for data cells
- Hints for titles, headers, indicator and filler
- User defined markers list (TitleMarkers)
- User defined indicators list (IndicatorImages)
- User defined pictures list for columns (Images)
- Pictures for titles and filler (TitleImages)
- Many variants of pictures drawing into cells (ImageDraw)
- Autotoggled markers for multicolumns sorting (OrderFields)
- Support for fixed columns and styles (FixedCols, FixedStyle)
- Support for bdRightToLeft BiDiMode for Middle Eastern locale
- Support for mouse wheels and drag & drop for selected rows
- Support for save and restore row position in the grid
- Extended rows selection and notification (OnRowSelect)
- Additional options for pick/lookup lists (ListOptions)
- Additional options for PickList/PickText (PickOptions)
- Stretching columns to grid client area (StretchMode)
- Multiline rows, title buttons, headers and many more ...
See also, what new was introduced in version 3.x, 4x, 5.x, 6.x.
Go to the top of this page
Gallery
Below they are located some screenshots of the demo applications included in all packages.
Click on selected screenshot to see its bigger version.
| Custom Styles (RAD Studio XE3, XE4) |
| Custom Styles (RAD Studio XE2, XE3, XE4) |
| X-DBGrid Test for ADO, BDE, IBX |
| Classic Windows Style |
Windows XP Style |
| Classic Windows Style |
Windows XP Style |
| Windows 8 / 7 / Vista Style |
Windows 8 / 7 / Vista |
History
X-Files Components 1.0 (June 14, 1999). First version for Delphi 4.
X-Files Components 1.1 (July 4, 1999). First version for Delphi 3.
X-Files Components 1.2 (September 9, 1999).
- New Option - dgIndicatorMarkOff
- New properties - ImageOffsetX, ImageOffsetY
- New properties - CheckBox, CheckBoxValues, CheckBoxToggle
- New procedures - IsCheckBoxValue, ToggleCheckBoxValue
X-Files Components 1.3 (October 16, 1999). First version for Delphi 5.
X-Files Components 1.4 (December 18, 1999).
- New Option - dgAllowDeleteOff, dgAllowInsertOff
- New properties - StretchMode, StretchWidthMax, StretchWidthMin, WidthBase
- New properties - ScrollBarHeight, ScrollBarWidth, TrueWidth
- New procedures - StretchGrid
- New events - OnColumnResize, OnColumnScroll, OnRowScroll
X-Files Components 1.5 (March 26, 2000).
- New properties - FillerButton, FillerColor, FixedCols, FixedStyle
- New properties - RowHeight, TitleHeight
- New events - OnFillerClick
X-DBGrid Component 2.0 (June 24, 2000).
- New procedures - HeaderLeft, HeaderRight
- New procedures - DisableGrid, EnableGrid, GridDisabled
- New properties - Report (Visible, TotalType, TotalText, TotalMask)
X-DBGrid Component 2.1 (November 7, 2000).
- New Option - dgMarkerAutoToggle, dgMarkerAscendOnly
- New properties - FillerHint, FillerIndex, FillerPopupMenu, HintOptions, IndicatorImages, IndicatorPopupMenu, IndicatorWidth, OrderFields, TitleImages, TitleMarkers, LastShiftState
- New properties - ColLineWidth, RowLineWidth, Indicators, Markers
- New events - OnCalcImageIndex, OnCellHint, OnIndicatorClick, OnOrderChanged
- New procedures - BeginOrderUpdate, EndOrderUpdate, SetupOrderFields
- New properties - EditorHint, ToolTips, ToolTipsWidth, TransparentColor, Images, AutoToggle, Hint, HeaderHint, HeaderHintRows, ImageIndex, MarkerIndex, OrderIndex
- New procedures - ToggleMarker, UpdateMarkers
- New procedures - ModifyOrderFileds, ExtractOrderFields, CommaToSemicolon, SemicolonToComma
X-DBGrid Component 2.2 (March 21, 2001).
- Context help system
- Custom multiline editor
- Support for BiDiMode property
X-DBGrid Component 2.3 (July 17, 2001). First version for Delphi 6.
X-DBGrid Component 2.4 (November 25, 2001).
- New Options - dgAutoUnselectOff, dgExtendedSelect
- New properties - SelectionAnchor, DragRows
- New procedures - SelectAll, SelectRows, InvertAll, InvertRows, UnselectAll, UnselectRows, ColGetText, ColSetText, DisablePosition, EnablePosition, PositionDisabled
- New events - OnColGetText, OnColSetText
- New properties - ListOptions (loAutoDropDown, loSelectNextValue, loAllowClearValue), PickOptions (poDropDownList, poListItemOnly, poSelectPickText, poStoreItemIndex, poAcceptPickList, poAcceptItemIndex), PickText
X-DBGrid Component 2.5 (March 25, 2002).
- New Options - dgInternalSelect
- New HintOptions- hoDataHints, hoShowDataHints
- New properties - IndicatorHint, Column.Hint
- New events - OnColExpand, OnRowSelect
- New HintCell - hcData, hcIndicator
X-DBGrid Component 2.6 (September 17, 2002). First version for Delphi 7.
X-DBGrid Component 3.0 (September 7, 2003). First version for C++Builder 5 & 6.
- New Options - dgForceSequence, dgThumbTracking, dgHotButtons
- New properties - RecNumber, RecCount, AutoNumber, FixedTheme, GridStyle
- New procedures - ForcedSequence, UpdateSequence, IsGridThemed
- New class - TGridStyle (DataRowSpace, HeaderRowSpace, TitleRowSpace, TitleColMargin, VisualStyle)
X-DBGrid Component 3.2 (March 15, 2004). First version for Delphi 8 for .NET.
X-DBGrid Component 3.3 (July 20, 2004).
- New properties - Ctl3DAuto, DoubleBuffered, EditorColor, FocusRect, HotButtons, ListBorder, MarkerStyle, MarkerTransparent, ResizeOptions, ScrollProp, SelectionColor, SelectRowColor, StripeColor, WheelScrollRows, OnExpandClick, FlatSBMode, Position, DataRowCount, ColumnsWidth, FixedColsWidth
- New methods - ColumnAtDepth, DefaultEditorColor, DefaultSelectionColor, DefaultSelectRowColor, DefaultStripeColor, DropDownMenu, DropDownPoint, GotoPosition, MouseWheelScrollRows, ThemesEnabled
- New properties - CheckBoxKind, CheckBoxStyle, DialogOptions, DropDownMenu, DropDownWidth, ExpandCols, ExpandStyle, Visibility, Report.DialogOptions, Title.DropDownMenu
- New class - TXScrollProp(AutoHidden, Color, ParentColor, ParentStyle, Style, ThumbBar, WinXPMode)
X-DBGrid Component 3.4 (October 8, 2004). First version for Delphi 2005 (.NET & Win32).
- New events - OnMouseWheel, OnMouseWheelDown, OnMouseWheelUp, OnMouseActivate
- New method - DefaultSelectCellColor
- New property - SelectCellColor
X-DBGrid Component 3.5 (April 10, 2005).
- New properties - LookupDataSet, LookupKeyField, LookupListFields
- New ButtonStyle- cbsCalculator, cbsCalendar
- New ListOptions- loShowToday, loShowTodayCircle, loShowWeekNumbers
- New event - OnCalcBoldDays
- New unit - XDBFields
- New function - FieldGraphicClass
- New classes - TXBlobField, TXGraphicField
X-DBGrid Component 3.6 (October 1, 2005). First version for BDS 2006.
- New properties - Settings, AutoStretch
- New event - OnLayout
- New method - MoveTo
- New class - TXDBGridSettings
+ properties - Active, FileName, IniFile, Layout, Options, Section
+ methods - ApplyLayout, EraseLayout, LayoutExists, LoadLayout, ReadLayout, SaveLayout, DefaultFileName, DefaultSection
- New variables - DefaultDelimiter, DefaultIniFileName, DefaultRegistryKey
- New functions - ScanStr, ScanInt
Go to the top of this page
Copyright © 1999-2025 X-Files Software
|